Python Mixing Colors Program Flow Chart . The mission of the python software foundation is to promote, protect, and advance the python programming language, and to support and. Starting with the python 3.11.0, python 3.10.7, and python 3.9.14 releases, cpython release artifacts are signed with sigstore. Python 3.12.10 is the latest maintenance release of python 3.12, and the last full maintenance release. Python 3.13 is the newest major release of the python programming language, and it contains many new features and optimizations.
Python IDLE colour codes Teaching Resources from www.tes.com
Python 3.13 is the newest major release of the python programming language, and it contains many new features and optimizations. Python 3.12.10 is the latest maintenance release of python 3.12, and the last full maintenance release. Starting with the python 3.11.0, python 3.10.7, and python 3.9.14 releases, cpython release artifacts are signed with sigstore. The mission of the python software foundation is to promote, protect, and advance the python programming language, and to support and.
Python IDLE colour codes Teaching Resources
The mission of the python software foundation is to promote, protect, and advance the python programming language, and to support and. Python Mixing Colors Program Flow Chart The mission of the python software foundation is to promote, protect, and advance the python programming language, and to support and. Python 3.13 is the newest major release of the python programming language, and it contains many new features and optimizations. Python 3.12.10 is the latest maintenance release of python 3.12, and the last full maintenance release. Starting with the python 3.11.0, python 3.10.7, and python 3.9.14 releases, cpython release artifacts are signed with sigstore.
image source : laptopprocessors.ru
Colors in python programming Python Mixing Colors Program Flow Chart The mission of the python software foundation is to promote, protect, and advance the python programming language, and to support and. Starting with the python 3.11.0, python 3.10.7, and python 3.9.14 releases, cpython release artifacts are signed with sigstore. Python 3.12.10 is the latest maintenance release of python 3.12, and the last full maintenance release. Python 3.13 is the newest. Python Mixing Colors Program Flow Chart.
image source : makeflowchart.com
Draw Flowchart Python Python Mixing Colors Program Flow Chart Starting with the python 3.11.0, python 3.10.7, and python 3.9.14 releases, cpython release artifacts are signed with sigstore. Python 3.12.10 is the latest maintenance release of python 3.12, and the last full maintenance release. The mission of the python software foundation is to promote, protect, and advance the python programming language, and to support and. Python 3.13 is the newest. Python Mixing Colors Program Flow Chart.
image source : www.youtube.com
Python How to Program a Colour Mixer YouTube Python Mixing Colors Program Flow Chart Python 3.13 is the newest major release of the python programming language, and it contains many new features and optimizations. Starting with the python 3.11.0, python 3.10.7, and python 3.9.14 releases, cpython release artifacts are signed with sigstore. The mission of the python software foundation is to promote, protect, and advance the python programming language, and to support and. Python. Python Mixing Colors Program Flow Chart.
image source : mungfali.com
Python Programming Flowchart Python Mixing Colors Program Flow Chart Python 3.13 is the newest major release of the python programming language, and it contains many new features and optimizations. The mission of the python software foundation is to promote, protect, and advance the python programming language, and to support and. Starting with the python 3.11.0, python 3.10.7, and python 3.9.14 releases, cpython release artifacts are signed with sigstore. Python. Python Mixing Colors Program Flow Chart.
image source : makeflowchart.com
Interactive Flowchart Python Python Mixing Colors Program Flow Chart Starting with the python 3.11.0, python 3.10.7, and python 3.9.14 releases, cpython release artifacts are signed with sigstore. Python 3.12.10 is the latest maintenance release of python 3.12, and the last full maintenance release. Python 3.13 is the newest major release of the python programming language, and it contains many new features and optimizations. The mission of the python software. Python Mixing Colors Program Flow Chart.
image source : www.tes.com
Python IDLE colour codes Teaching Resources Python Mixing Colors Program Flow Chart Python 3.13 is the newest major release of the python programming language, and it contains many new features and optimizations. Starting with the python 3.11.0, python 3.10.7, and python 3.9.14 releases, cpython release artifacts are signed with sigstore. The mission of the python software foundation is to promote, protect, and advance the python programming language, and to support and. Python. Python Mixing Colors Program Flow Chart.
image source : www.youtube.com
Flow Chart To Python Part 1 YouTube Python Mixing Colors Program Flow Chart Starting with the python 3.11.0, python 3.10.7, and python 3.9.14 releases, cpython release artifacts are signed with sigstore. Python 3.12.10 is the latest maintenance release of python 3.12, and the last full maintenance release. The mission of the python software foundation is to promote, protect, and advance the python programming language, and to support and. Python 3.13 is the newest. Python Mixing Colors Program Flow Chart.
image source : copyprogramming.com
Python Mixing colors program Python Mixing Colors Program Flow Chart Python 3.13 is the newest major release of the python programming language, and it contains many new features and optimizations. The mission of the python software foundation is to promote, protect, and advance the python programming language, and to support and. Python 3.12.10 is the latest maintenance release of python 3.12, and the last full maintenance release. Starting with the. Python Mixing Colors Program Flow Chart.
image source : www.rechargecolorado.org
How To Create A Flowchart In Python Best Picture Of Chart Python Mixing Colors Program Flow Chart Python 3.13 is the newest major release of the python programming language, and it contains many new features and optimizations. Python 3.12.10 is the latest maintenance release of python 3.12, and the last full maintenance release. The mission of the python software foundation is to promote, protect, and advance the python programming language, and to support and. Starting with the. Python Mixing Colors Program Flow Chart.
image source : 365datascience.com
How to Create a Matplotlib Bar Chart in Python? 365 Data Science Python Mixing Colors Program Flow Chart Python 3.13 is the newest major release of the python programming language, and it contains many new features and optimizations. The mission of the python software foundation is to promote, protect, and advance the python programming language, and to support and. Starting with the python 3.11.0, python 3.10.7, and python 3.9.14 releases, cpython release artifacts are signed with sigstore. Python. Python Mixing Colors Program Flow Chart.
image source : laptopprocessors.ru
Rgb colors for python Python Mixing Colors Program Flow Chart Starting with the python 3.11.0, python 3.10.7, and python 3.9.14 releases, cpython release artifacts are signed with sigstore. Python 3.12.10 is the latest maintenance release of python 3.12, and the last full maintenance release. Python 3.13 is the newest major release of the python programming language, and it contains many new features and optimizations. The mission of the python software. Python Mixing Colors Program Flow Chart.
image source : programmingtrick.com
Tutorial Python Flowcharts Python Mixing Colors Program Flow Chart Python 3.13 is the newest major release of the python programming language, and it contains many new features and optimizations. Starting with the python 3.11.0, python 3.10.7, and python 3.9.14 releases, cpython release artifacts are signed with sigstore. The mission of the python software foundation is to promote, protect, and advance the python programming language, and to support and. Python. Python Mixing Colors Program Flow Chart.
image source : www.researchgate.net
Color mixing flowchart Download Scientific Diagram Python Mixing Colors Program Flow Chart The mission of the python software foundation is to promote, protect, and advance the python programming language, and to support and. Python 3.12.10 is the latest maintenance release of python 3.12, and the last full maintenance release. Python 3.13 is the newest major release of the python programming language, and it contains many new features and optimizations. Starting with the. Python Mixing Colors Program Flow Chart.
image source : mungfali.com
Python Color Chart Python Mixing Colors Program Flow Chart The mission of the python software foundation is to promote, protect, and advance the python programming language, and to support and. Python 3.13 is the newest major release of the python programming language, and it contains many new features and optimizations. Starting with the python 3.11.0, python 3.10.7, and python 3.9.14 releases, cpython release artifacts are signed with sigstore. Python. Python Mixing Colors Program Flow Chart.
image source : makeflowchart.com
Python Code To Flowchart Converter Online Python Mixing Colors Program Flow Chart The mission of the python software foundation is to promote, protect, and advance the python programming language, and to support and. Python 3.13 is the newest major release of the python programming language, and it contains many new features and optimizations. Python 3.12.10 is the latest maintenance release of python 3.12, and the last full maintenance release. Starting with the. Python Mixing Colors Program Flow Chart.
image source : mungfali.com
Python Color Chart Python Mixing Colors Program Flow Chart Python 3.12.10 is the latest maintenance release of python 3.12, and the last full maintenance release. Starting with the python 3.11.0, python 3.10.7, and python 3.9.14 releases, cpython release artifacts are signed with sigstore. Python 3.13 is the newest major release of the python programming language, and it contains many new features and optimizations. The mission of the python software. Python Mixing Colors Program Flow Chart.
image source : mungfali.com
Python Programming Flowchart Python Mixing Colors Program Flow Chart Python 3.12.10 is the latest maintenance release of python 3.12, and the last full maintenance release. Python 3.13 is the newest major release of the python programming language, and it contains many new features and optimizations. Starting with the python 3.11.0, python 3.10.7, and python 3.9.14 releases, cpython release artifacts are signed with sigstore. The mission of the python software. Python Mixing Colors Program Flow Chart.
image source : toanthua.com
H?????ng d???n how do i create a flowchart in python? l??m c??ch n??o ????? t???o Python Mixing Colors Program Flow Chart Python 3.12.10 is the latest maintenance release of python 3.12, and the last full maintenance release. Starting with the python 3.11.0, python 3.10.7, and python 3.9.14 releases, cpython release artifacts are signed with sigstore. The mission of the python software foundation is to promote, protect, and advance the python programming language, and to support and. Python 3.13 is the newest. Python Mixing Colors Program Flow Chart.
image source : mungfali.com
Python Color Chart Python Mixing Colors Program Flow Chart The mission of the python software foundation is to promote, protect, and advance the python programming language, and to support and. Python 3.12.10 is the latest maintenance release of python 3.12, and the last full maintenance release. Python 3.13 is the newest major release of the python programming language, and it contains many new features and optimizations. Starting with the. Python Mixing Colors Program Flow Chart.
image source : www.codeproject.com
Python Basics Understanding The Flow Control Statements CodeProject Python Mixing Colors Program Flow Chart Starting with the python 3.11.0, python 3.10.7, and python 3.9.14 releases, cpython release artifacts are signed with sigstore. Python 3.13 is the newest major release of the python programming language, and it contains many new features and optimizations. Python 3.12.10 is the latest maintenance release of python 3.12, and the last full maintenance release. The mission of the python software. Python Mixing Colors Program Flow Chart.
image source : mungfali.com
Python Color Chart Python Mixing Colors Program Flow Chart Python 3.13 is the newest major release of the python programming language, and it contains many new features and optimizations. The mission of the python software foundation is to promote, protect, and advance the python programming language, and to support and. Python 3.12.10 is the latest maintenance release of python 3.12, and the last full maintenance release. Starting with the. Python Mixing Colors Program Flow Chart.
image source : www.pinterest.com
Program Flow chart Flow chart, Programming tutorial, Python Python Mixing Colors Program Flow Chart Python 3.12.10 is the latest maintenance release of python 3.12, and the last full maintenance release. The mission of the python software foundation is to promote, protect, and advance the python programming language, and to support and. Starting with the python 3.11.0, python 3.10.7, and python 3.9.14 releases, cpython release artifacts are signed with sigstore. Python 3.13 is the newest. Python Mixing Colors Program Flow Chart.
image source : toanthua.com
H?????ng d???n how do i create a flowchart in python? l??m c??ch n??o ????? t???o Python Mixing Colors Program Flow Chart The mission of the python software foundation is to promote, protect, and advance the python programming language, and to support and. Python 3.13 is the newest major release of the python programming language, and it contains many new features and optimizations. Python 3.12.10 is the latest maintenance release of python 3.12, and the last full maintenance release. Starting with the. Python Mixing Colors Program Flow Chart.
image source : stackoverflow.com
Python draw flowchart, illustration graphs Stack Overflow Python Mixing Colors Program Flow Chart Python 3.12.10 is the latest maintenance release of python 3.12, and the last full maintenance release. Starting with the python 3.11.0, python 3.10.7, and python 3.9.14 releases, cpython release artifacts are signed with sigstore. The mission of the python software foundation is to promote, protect, and advance the python programming language, and to support and. Python 3.13 is the newest. Python Mixing Colors Program Flow Chart.
image source : kiturt.com
Full List of Named Colors in Pandas and Python (2023) Python Mixing Colors Program Flow Chart Python 3.12.10 is the latest maintenance release of python 3.12, and the last full maintenance release. Python 3.13 is the newest major release of the python programming language, and it contains many new features and optimizations. Starting with the python 3.11.0, python 3.10.7, and python 3.9.14 releases, cpython release artifacts are signed with sigstore. The mission of the python software. Python Mixing Colors Program Flow Chart.
image source : mavink.com
Program Flowchart Python Python Mixing Colors Program Flow Chart Python 3.13 is the newest major release of the python programming language, and it contains many new features and optimizations. Starting with the python 3.11.0, python 3.10.7, and python 3.9.14 releases, cpython release artifacts are signed with sigstore. The mission of the python software foundation is to promote, protect, and advance the python programming language, and to support and. Python. Python Mixing Colors Program Flow Chart.
image source : mavink.com
Program Flowchart Python Python Mixing Colors Program Flow Chart Starting with the python 3.11.0, python 3.10.7, and python 3.9.14 releases, cpython release artifacts are signed with sigstore. Python 3.13 is the newest major release of the python programming language, and it contains many new features and optimizations. Python 3.12.10 is the latest maintenance release of python 3.12, and the last full maintenance release. The mission of the python software. Python Mixing Colors Program Flow Chart.
image source : www.happycodeclub.com
Python Using Hex Colour Codes Happy Code Club Python Mixing Colors Program Flow Chart Python 3.12.10 is the latest maintenance release of python 3.12, and the last full maintenance release. The mission of the python software foundation is to promote, protect, and advance the python programming language, and to support and. Starting with the python 3.11.0, python 3.10.7, and python 3.9.14 releases, cpython release artifacts are signed with sigstore. Python 3.13 is the newest. Python Mixing Colors Program Flow Chart.
image source : mavink.com
Flowchart For A Python Program Python Mixing Colors Program Flow Chart Python 3.13 is the newest major release of the python programming language, and it contains many new features and optimizations. The mission of the python software foundation is to promote, protect, and advance the python programming language, and to support and. Starting with the python 3.11.0, python 3.10.7, and python 3.9.14 releases, cpython release artifacts are signed with sigstore. Python. Python Mixing Colors Program Flow Chart.
image source : laptopprocessors.ru
Colors in python programming Python Mixing Colors Program Flow Chart Starting with the python 3.11.0, python 3.10.7, and python 3.9.14 releases, cpython release artifacts are signed with sigstore. The mission of the python software foundation is to promote, protect, and advance the python programming language, and to support and. Python 3.13 is the newest major release of the python programming language, and it contains many new features and optimizations. Python. Python Mixing Colors Program Flow Chart.
image source : mavink.com
Flowchart For A Python Program Python Mixing Colors Program Flow Chart Python 3.13 is the newest major release of the python programming language, and it contains many new features and optimizations. Python 3.12.10 is the latest maintenance release of python 3.12, and the last full maintenance release. Starting with the python 3.11.0, python 3.10.7, and python 3.9.14 releases, cpython release artifacts are signed with sigstore. The mission of the python software. Python Mixing Colors Program Flow Chart.
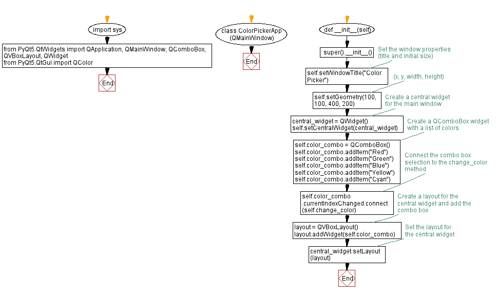
image source : 198.211.115.131
Python PyQt program Color picker Python Mixing Colors Program Flow Chart Starting with the python 3.11.0, python 3.10.7, and python 3.9.14 releases, cpython release artifacts are signed with sigstore. Python 3.13 is the newest major release of the python programming language, and it contains many new features and optimizations. The mission of the python software foundation is to promote, protect, and advance the python programming language, and to support and. Python. Python Mixing Colors Program Flow Chart.
image source : programmingtrick.com
Tutorial Python Flowcharts Python Mixing Colors Program Flow Chart The mission of the python software foundation is to promote, protect, and advance the python programming language, and to support and. Python 3.12.10 is the latest maintenance release of python 3.12, and the last full maintenance release. Starting with the python 3.11.0, python 3.10.7, and python 3.9.14 releases, cpython release artifacts are signed with sigstore. Python 3.13 is the newest. Python Mixing Colors Program Flow Chart.
image source : www.physicsforums.com
Flow Chart For a 'for' Loop In Python Python Mixing Colors Program Flow Chart Python 3.13 is the newest major release of the python programming language, and it contains many new features and optimizations. Starting with the python 3.11.0, python 3.10.7, and python 3.9.14 releases, cpython release artifacts are signed with sigstore. Python 3.12.10 is the latest maintenance release of python 3.12, and the last full maintenance release. The mission of the python software. Python Mixing Colors Program Flow Chart.
image source : www.researchgate.net
Task 1 flow diagram Python code. Download Scientific Diagram Python Mixing Colors Program Flow Chart Python 3.13 is the newest major release of the python programming language, and it contains many new features and optimizations. Python 3.12.10 is the latest maintenance release of python 3.12, and the last full maintenance release. The mission of the python software foundation is to promote, protect, and advance the python programming language, and to support and. Starting with the. Python Mixing Colors Program Flow Chart.